ProxmoxでCeph(分散ストレージ)を構築しよう! その1
ここでは、Proxmox 8でCephを導入する手順を掲載しています。
Proxmoxのインストール、初期設定、クラスタの構築を済ませている必要があります。
[広告]
Cephとは…?
複数のサーバのストレージを1つの集合体として束ねて使う技術が「分散ストレージ」です。Proxmoxには分散ストレージとして「Ceph」を使用するのが一般的になっています。
ノード1台をメインストレージとし、他のノードのストレージへデータを複製します。誤解を恐れずに表現するならば、ネットワーク経由でRAID 1を組むような感じでしょうか。
耐障害性を確保するため、Cephを構築する場合はノードが3台以上必要となります。データの不整合が発生した際に、どのデータが正しいかを判断するために多数決を取るんですね。
Cephの導入
クラスタ構築済みの3台(pve8-1,pve8-2,pve8-3)でCephを導入します。
Cephを導入する場合はCeph用にストレージが必要なので、各ノードにHDDやSSDを2基以上搭載している必要があります。
Cephのインストール
Proxmoxのメニューの中にCephがあるものの、デフォルトではインストールされていないため、まずは1台目(pve8-1)でCephをインストールしましょう。
コマンドでもインストール可能ですが、Web UIからの方が簡単です。
尚、[Ceph Install] クリック時にエラーが表示され、インストールに失敗することがあります。
その場合は、エラーメッセージに従いコマンドを実行してください。
[root@pve8-1 ~]# dpkg --configure -a
Setting up pve-manager (8.2.4) ... Processing triggers for man-db (2.11.2-2) ... Processing triggers for dbus (1.14.10-1~deb12u1) ... Processing triggers for debianutils (5.7-0.5~deb12u1) ... Processing triggers for mailcap (3.70+nmu1) ... Processing triggers for initramfs-tools (0.142) ... update-initramfs: Generating /boot/initrd.img-6.8.8-2-pve Running hook script 'zz-proxmox-boot'.. Re-executing '/etc/kernel/postinst.d/zz-proxmox-boot' in new private mount namespace.. No /etc/kernel/proxmox-boot-uuids found, skipping ESP sync. Couldn't find EFI system partition. It is recommended to mount it to /boot or /efi. Alternatively, use --esp-path= to specify path to mount point. Processing triggers for libc-bin (2.36-9+deb12u7) ... Processing triggers for systemd (252.26-1~deb12u2) ...
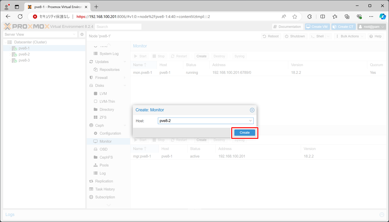
Monitorの設定
整合性チェックの対象を登録します。
チェック対象は3台以上が必要で、データの不整合が発生した際に「どのノードのデータを正とするか」多数決をして決めます。
ここではノード3台すべてを登録します。
続いて、Cephにストレージの設定を行います。
参考にしたサイト様
エンジニアブログ - ProxmoxにCEPH突っ込もうぜの巻・その1・インストール編
Qiita - Proxmox VE上でCeph/CephFS環境を作ってみる。
Qiita - 【2024年04月版】Proxmox で Ceph/CephFS構築【初心者向け】
Proxmox VE Documentation Index - Deploy Hyper-Converged Ceph Cluster
今回新しく登場したコマンド
- dpkg
[広告]
トップページ
Proxmox 8
◎仮想マシン(VM)の管理
◎コンテナ(CT)の管理
○インストール準備
○基本操作
○導入
○セキュリティ対策
○Dynamic DNS
○NTPサーバ
○クラスタ/Ceph
○その他
![[Install Ceph]をクリック](/images/pve8/ceph_001.png)
![[No-Subscription]を選択](/images/pve8/ceph_002.png)
![[Start~Instrallation]をクリック](/images/pve8/ceph_003.png)
![y を入力し[Enter]](/images/pve8/ceph_005.png)
![インストール完了後[Next]をクリック](/images/pve8/ceph_006.png)


![[Next]をクリック](/images/pve8/ceph_009.png)
![[Finish]をクリック](/images/pve8/ceph_010.png)



![[Monitor] - [Create] をクリック](/images/pve8/ceph_101.png)

![[Create]をクリック](/images/pve8/ceph_103.png)
